LOGO 首页 OA教程 ERP教程 模切知识交流 PMS教程 CRM教程 技术文档 其他文档  
 
网站管理员

[点晴永久免费OA]【Windows】Echosync:轻量高速的差异文件夹同步工具,极简操作还能自动备份

admin
2026年2月3日 15:47 本文热度 1160

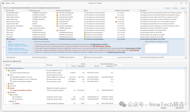
还在为文件夹同步耗时长、重复拷贝占空间、锁定文件无法备份发愁?Echosync 这款专注于差异文件夹同步的工具,以「简单、快速、可靠、灵活」为核心,完美解决各类文件同步痛点,无需复杂配置,便携即用,不管是个人日常备份还是批量文件同步,都能高效搞定。

【下载地址】 https://pan.xunlei.com/s/VOjeBNiMhvWTz972rny3I_RvA1?pwd=k28r#

四大核心优势,重新定义文件夹同步

便携免装,操作零门槛

Echosync主打轻量化使用体验,无需提前安装,直接以便携模式运行,可拷贝到U盘、移动硬盘等同步介质中,即插即用,跨设备同步超方便。

创建同步配置文件后,所有操作都在单一窗口完成,界面设计贴合用户习惯,新手也能快速上手;同步采用单向模式,仅从源文件夹同步至目标文件夹,源文件夹全程不修改,甚至可设为只读模式,从根源保障原始文件安全。

差异传输+智能识别,省空间省时间

不同于传统工具的全量拷贝,Echosync核心采用差异同步技术,仅同步上次同步后发生修改的文件,大幅减少数据传输量,节省时间和存储资源。

更搭载重命名/移动文件智能检测算法,无需删除再重新拷贝这类文件,直接识别并同步文件位置/名称变更,进一步提升同步效率,海量文件同步也不卡顿。

兼容特殊文件,拷贝无死角

针对文件同步中的常见问题,Echosync做了全方位优化,保障同步过程稳定不报错:

  • 支持卷影复制(VSS) 技术,可轻松拷贝被系统锁定、无法直接读取的文件,备份更完整;

  • 完美兼容255字符以上的长路径符号链接,解决特殊文件路径同步失败的难题,覆盖所有文件类型。

支持命令行+自定义同步,满足多样需求

Echosync不局限于图形界面操作,灵活性拉满,适配个人手动同步、自动化备份等多种场景:

  • 可通过命令行启动同步,搭配Windows任务计划程序,轻松实现备份自动化,无需手动触发,定时同步更省心;

  • 支持部分同步自定义,比如可选择仅拷贝新增文件、不拷贝修改文件,按需同步,避免无效操作。

适用场景全覆盖,谁用谁香

✅ 个人日常备份:将电脑重要文档、照片同步至移动硬盘,便携免装,插盘即可同步,防止文件丢失;

✅ 办公文件同步:将工作电脑的项目文件单向同步至公司服务器,源文件只读保护,避免误操作修改;

✅ 自动化批量备份:通过命令行+任务计划,定时同步指定文件夹,无需人工值守,适合服务器、办公电脑定期备份;

✅ 跨设备文件共享:拷贝至U盘,在多台电脑间快速同步差异文件,无需重复拷贝全量数据,节省时间。

核心使用逻辑,新手一看就会

  1. 准备工作:将Echosync程序拷贝至任意磁盘(含U盘/移动硬盘),双击即可启动,无需安装;

  2. 创建同步配置:在窗口中选择源文件夹(需同步的原始文件夹,可设只读)和目标文件夹(同步后的存储位置),保存为配置文件;

  3. 启动同步:直接点击界面同步按钮,或通过命令行执行,系统自动差异同步,智能识别重命名/移动/修改文件;

  4. 自动化设置:将同步命令写入批处理文件,通过Windows任务计划程序设置定时执行,实现自动备份。

工具总结

Echosync没有冗余功能,专注于文件夹差异同步的核心需求,用极简的操作、高速的同步算法、稳定的兼容能力和灵活的使用方式,解决了传统同步工具的痛点。便携免装的特性让它跨设备使用超方便,命令行和部分同步的设计又能满足个性化、自动化需求,是个人和小型办公场景中,文件同步、备份的绝佳轻量工具。无需复杂配置,无需占用过多系统资源,一款Echosync,就能让文件夹同步、备份变得简单又高效!


阅读原文:https://mp.weixin.qq.com/s/Prj2JFJWKE2Qykyqa8WImQ


该文章在 2026/2/4 14:38:22 编辑过
关键字查询
相关文章
正在查询...
点晴ERP是一款针对中小制造业的专业生产管理软件系统,系统成熟度和易用性得到了国内大量中小企业的青睐。
点晴PMS码头管理系统主要针对港口码头集装箱与散货日常运作、调度、堆场、车队、财务费用、相关报表等业务管理,结合码头的业务特点,围绕调度、堆场作业而开发的。集技术的先进性、管理的有效性于一体,是物流码头及其他港口类企业的高效ERP管理信息系统。
点晴WMS仓储管理系统提供了货物产品管理,销售管理,采购管理,仓储管理,仓库管理,保质期管理,货位管理,库位管理,生产管理,WMS管理系统,标签打印,条形码,二维码管理,批号管理软件。
点晴免费OA是一款软件和通用服务都免费,不限功能、不限时间、不限用户的免费OA协同办公管理系统。
Copyright 2010-2026 ClickSun All Rights Reserved  粤ICP备13012886号-9  粤公网安备44030602007207号